Managementinformations- & Controllingsysteme
TOPLEVEL VAR-REPORTING
MIC Software e.K.
Flexibilität mit voller Integration in das Toplevel-Berichtswesen
Das VAR-Reporting liefert für alle generierten Toplevel-Berichte („Verdichtung auf Monatswerte“)
individuell gestaltbare Spaltenstrukturen. Jede konfigurierte Variante kann dauerhaft in dem zentralen
VAR-Archiv gespeichert, verwaltet und für alle generierten Toplevel-Berichte genutzt werden.
VAR-Berichte sind serienfähig !
Ergänzung der Standard-Toplevels durch flexible Spaltenkonfiguration
Toplevel VAR-Reporting
Das Toplevel-Modul VAR-Reporting ist vollständig in das
gesamte Toplevel-System integriert. Es kann direkt aus der
zentralen Berichtssteuerung des Informationssystems aufgerufen
werden.
Bei dem Ladevorgang des Moduls wird das zentrale Report-
Archiv mit aktuellem Stand eingebunden und steht mit allen darin
gespeicherten Alternativen für den zugrunde liegenden Toplevel
zur Verfügung.
Im Dialog kann ein beliebiger VAE-Report aus dem Archiv
aktiviert und sofort ausgewertet werden. Verfügbare Berichte aus
dem Archiv können dupliziert, erweitert und unter neuem Namen
hinzugefügt werden.
Neue Spaltenstrukturen können jederzeit angelegt und in das
aktive Archiv abgestellt werden.
Funktionsbereiche des VAR-Reportings
KlickenSie auf ein Symbol, um den Fokus darauf zu setzen.
VAR-Steuerung
VAR-Archiv
Konfigurationsbeispiel
VAR-Hauptmenü
Das VAR-Modul des Toplevels kann in dem zentral
verwalteten Reportarchiv die Spalteninhalte nach
individuellem Bedarf bereitstellen. Die Spaltende-
finitionen können alle standardisierten Datenarten
•
Ist,
•
Plan,
•
Soll,
•
Hochrechnung und
•
Last Estimate
beinhalten.
Es können beliebig viele Mandanten aus dem
verfügbaren Repertoire der zugrunde liegenden
Datenbank verwendet werden. Jede Spalte ist mit
eigenem Zeitraster in Monats- und Jahresperioden
konfigurierbar.
VAR-Steuerung:
Das Einstiegsmenü des VAR-Moduls enthält die aus dem Ablauf übernommenen Steuerdaten und die
Informationen für die Berichtslegende. Das zentrale Archiv wird mit allen abgelegten Berichtsstrukturen
automatisch bei dem Einstieg über das Archiv-Symbol geladen und steht zur Auswahl im Dialog zur verfügung.
VAR-Archiv:
In dem integrierten Berichtsmodul "VAR-Reporting" ist die flexible Belegung mit Verwaltung und Archivierung
von gesamten Toplevel-Strukturen in definierbaren Reportspalten vorgesehen. Es können unterschiedliche
Perioden und auch Datenarten abgebildet und auch Spalten mit berechneten Feldern, z. B. für Abweichungen
eingefügt werden. Einzelne Berichte können direkt gespeichert und als Vorlage für die weitere Berichte
Verwendung hinterlegt werden.
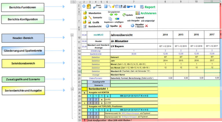
VAR-Hauptmenü:
Das Hauptmenü des VAR-Moduls ist sowohl Konfigurationsbereich, als auch Dialogbereich zum Ausführen von
geladenen Berichten. Der Fokus liegt in der Spaltenstruktur, die zentral angelegt und verwaltet werden kann.
Auswertungen können aus diesem Menü direkt ausgeführt werden. Der Ergebnisbericht wird nach Ausführung
angezeigt. Verzweigungen und Shortcuts unterstützen die Systemnavigation in allen Phasen der Bearbeitung.
Konfigurationsbeispiel IBLV-Szenario:
Die Konfiguration für das IBLV-Stenario muss den individuellen Strukturen für die Toplevel-Umlagen von abge-
benden und erhaltenden Kostenstellen genügen. Das VAR-Reporting ist mit der speziellen Spaltenbelegung
aus dem Bereich der verfügbaren Mandanten ein unverzichtbares Bindeglied zwischen dem erzeugten Basis-
bericht und den späteren Umlageverrechnungen.